Latest articlesIf you’re not a subscriber, here’s what you missed this month.
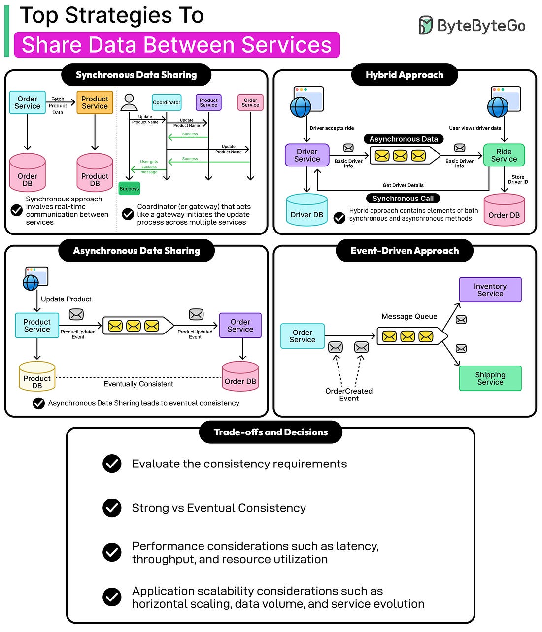
To receive all the full articles and support ByteByteGo, consider subscribing: Modern software systems have grown more complex, and many organizations have moved from building large monolithic applications to using services. This shift offers several benefits, such as faster development, easier deployment, and better scalability. However, it also introduces new challenges, especially in how services handle and share data. In a monolithic system, all components share the same database. Any part of the application can read or update data from a common source. This makes coordination simple but also creates tight coupling between different parts of the system. A small change in one area can affect the entire application. In contrast, service-oriented architectures divide the system into smaller, independent services. Each service is responsible for a specific business function and should manage its own data. This principle is often referred to as service data ownership. It ensures that services can be developed, tested, and deployed independently without depending on the internal workings of other services. However, even though services own their data, they still need to exchange information with each other. For example, an order service may need customer details from a customer service, or a payment service may need transaction information from an order service. Sharing data between services becomes essential for the system to work as a whole. The main challenge, then, is how to share data without losing the independence that microservices aim to achieve.
In this article, we explore these questions in depth. We investigate the difference between sharing a data source and sharing data, and examine the main strategies used to share data between services. Data Ownership and Isolation... |