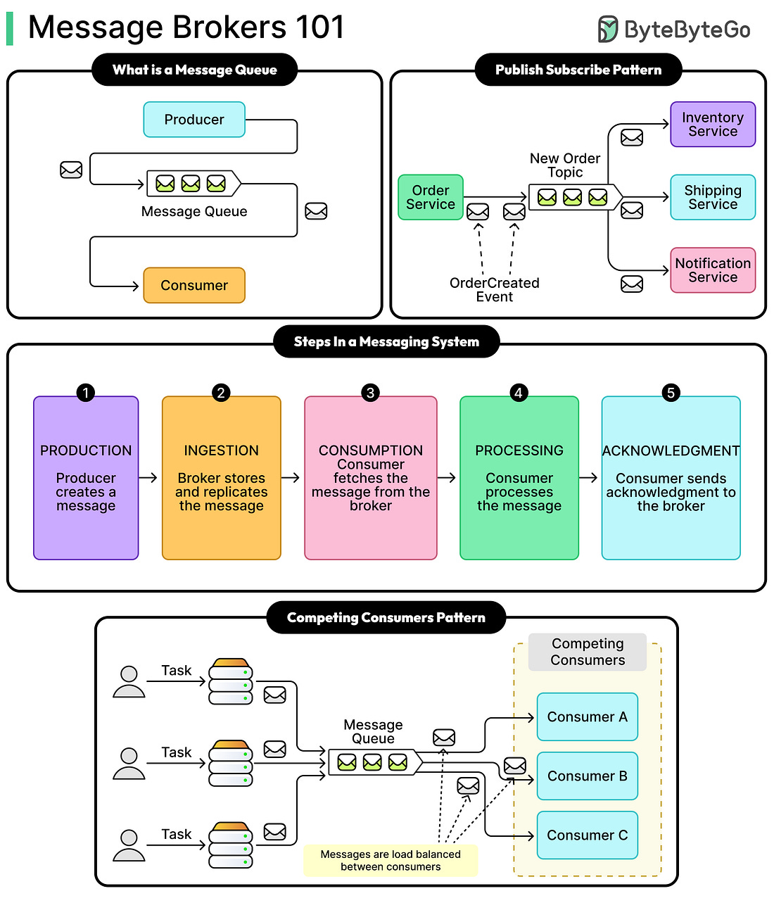
Latest articlesIf you’re not a subscriber, here’s what you missed this month. To receive all the full articles and support ByteByteGo, consider subscribing: A message broker is a middleware system that facilitates asynchronous communication between applications and services using messages. At its core, a broker decouples producers of information from consumers, allowing them to operate independently without direct knowledge of each other. This decoupling is foundational to modern distributed architectures, where services communicate through the broker rather than directly with one another, enabling them to evolve independently without tight coupling. To understand this in practice, consider an order-processing service that places an “Order Placed” message on a broker. Downstream services such as inventory, billing, and shipping will get that message from the broker when they are ready to process it, rather than the order service calling each one synchronously. This approach eliminates the need for the order service to know about or wait for these downstream systems. Message brokers are not merely pipes for data transmission. They are sophisticated distributed databases specialized for functionalities such as stream processing and task distribution. The fundamental value proposition of a message broker lies in its ability to introduce a temporal buffer between distinct systems. By allowing a producer to emit a message without waiting for a consumer to process it, the broker facilitates temporal decoupling. This ensures that a spike in traffic at the ingress point does not immediately overwhelm downstream services. In this article, we will look at how message brokers work in detail and explore the various patterns they enable in distributed system design. Fundamental Terms... |